Implementing CrowdSec WAF on Kubernetes: A Practical Guide
January 14, 2026•Sejoon Kim

Background
During an internal project, we encountered a situation where certain APIs needed to be accessible without authentication. This created a security concern - public endpoints are inherently vulnerable to various attacks including SQL injection, brute force attempts, and scanner reconnaissance.
We needed a WAF (Web Application Firewall) solution. After evaluating options, we chose CrowdSec, an open-source security stack that provides collaborative threat intelligence and WAF capabilities at no licensing cost.
This article documents our implementation journey, the challenges we faced, and how we resolved them.
Why CrowdSec
| Aspect | Traditional WAF (CloudFlare, AWS WAF) | CrowdSec |
|---|---|---|
| Cost | Expensive (per-request pricing) | Free (open-source) |
| Architecture | Monolithic | Distributed (Detection + Enforcement) |
| Intelligence | Static rules | Community-powered threat feeds |
| Vendor Lock-in | High | None |
The distributed architecture was particularly appealing. CrowdSec separates detection (Agent analyzing logs) from enforcement (Bouncer blocking traffic), allowing each component to scale independently.
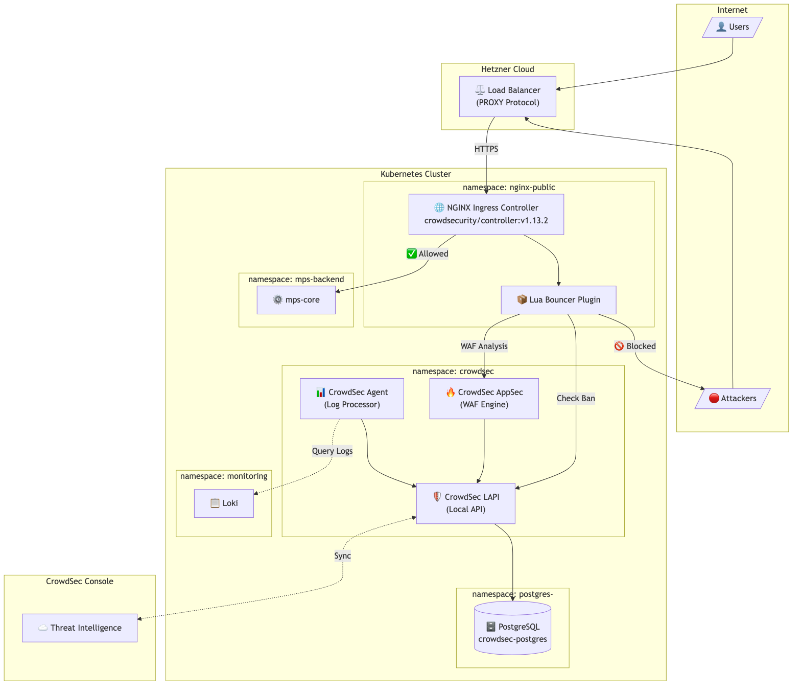
Architecture Overview
Our target environment was a Kubernetes cluster running on Hetzner Cloud with the following traffic flow:
Client → Hetzner Load Balancer → NGINX Ingress → Application Pods
We deployed CrowdSec with these components:
- LAPI (Local API): The central brain. Stores ban decisions in PostgreSQL, provides API for bouncers to query, and syncs with CrowdSec's community threat intelligence.
- Agent: The detective. Reads logs (from Loki in our case), parses them using installed parsers, detects attack patterns, and reports malicious IPs to LAPI.
- AppSec: The real-time inspector. Analyzes HTTP request payloads for attacks like SQL injection and XSS before they reach the application.
- Bouncer (Lua plugin): The security guard. Integrated into NGINX, checks every incoming request against LAPI's ban list and enforces blocking decisions.

When a request arrives, the Lua Bouncer checks with LAPI whether the source IP is banned. Simultaneously, AppSec analyzes the request payload for malicious patterns. If either check fails, the request is blocked with a 403 response.


Implementation Challenges
Challenge 1: PostgreSQL Cluster Creation Failure
CrowdSec's official documentation recommends using PostgreSQL for production deployments instead of the default SQLite. We used Zalando's postgres-operator to provision a lightweight PostgreSQL cluster.
The Problem
When we created the PostgreSQL CR (Custom Resource) in the crowdsec namespace, the StatefulSet was never created. The operator logs showed:
{"cluster-name":"crowdsec/crowdsec-postgres","level":"info","msg":"pod disruption budget ... created"}
{"cluster-name":"crowdsec/crowdsec-postgres","level":"warning","msg":"defined CPU limit 0 for postgres container is below required minimum"}
After this warning, nothing happened. No StatefulSet, no pods.
What We Tried
- Restarting the postgres-operator pod - no effect
- Adding explicit resource limits - no effect
- Adding various optional fields (spiloFSGroup, allowedSourceRanges) - no effect
The Solution
We moved the PostgreSQL cluster to the postgres-operator namespace instead of crowdsec. The StatefulSet was created immediately.
apiVersion: "acid.zalan.do/v1"
kind: postgresql
metadata:
name: crowdsec-postgres
namespace: postgres-operator # Changed from crowdsec
spec:
preparedDatabases:
crowdsec:
defaultUsers: true
secretNamespace: crowdsec # Credentials still created in crowdsec namespace
The secretNamespace field ensures the database credentials are created in the crowdsec namespace where LAPI can access them.
The root cause remains unclear - possibly a namespace-specific permission issue with the operator. But moving to the operator's namespace resolved it completely.
Challenge 2: Client IP Not Reaching CrowdSec
After deployment, we ran penetration tests and noticed something wrong in the CrowdSec Console. All detected attacks showed a private IP address - the Hetzner Load Balancer's internal IP, not the actual client IP.
The Problem
CrowdSec was banning the load balancer's internal IP instead of the real attacker IPs. This rendered the WAF ineffective.
Investigation
Our setup used PROXY Protocol to preserve client IPs through the load balancer:
controller:
config:
use-proxy-protocol: "true"
service:
annotations:
load-balancer.hetzner.cloud/uses-proxyprotocol: "true"
PROXY Protocol was correctly configured, yet the wrong IP appeared in logs.
The Root Cause
We had use-forwarded-headers: "true" in our NGINX configuration. This setting tells NGINX to trust X-Forwarded-For headers.
The problem: Hetzner's Load Balancer was setting X-Forwarded-For to its own internal IP. When both PROXY Protocol and use-forwarded-headers are enabled, NGINX prioritizes X-Forwarded-For over PROXY Protocol.
The Fix
Remove use-forwarded-headers from the configuration. PROXY Protocol alone is sufficient for preserving client IPs:
controller:
config:
use-proxy-protocol: "true"
compute-full-forwarded-for: "true"
# use-forwarded-headers removed
After this change, actual client IPs appeared correctly in logs and CrowdSec Console.
Challenge 3: Agent Log Collection Not Working
The default CrowdSec Agent deployment uses DaemonSet with hostPath mounts to read container logs directly from nodes. This approach failed in our environment.
The Problem
Agent pods started successfully but collected zero logs. The acquisition configuration used wildcard patterns:
acquisition:
- namespace: nginx-public
podName: "ingress-nginx-controller-*"
program: nginx
However, containerd stores logs in paths like /var/log/pods/<namespace>_<pod-name>_<uid>/<container>/. The dynamic UID component made pattern matching unreliable.
The Solution
We already had Loki collecting logs from all pods. Instead of fighting with hostPath mounts, we switched the Agent to use Loki as its datasource:
agent:
isDeployment: true # Changed from DaemonSet
hostVarLog: false # Disable hostPath mount
additionalAcquisition:
- source: loki
url: "http://loki-distributed-query-frontend.monitoring:3100"
query: '{namespace="nginx-public", container="controller"}'
labels:
type: nginx
program: nginx
Benefits of This Approach
| Metric | DaemonSet (Before) | Deployment + Loki (After) |
|---|---|---|
| Pod Count | 1 per node (3 total) | 1 fixed |
| CPU Request | 500m x 3 = 1500m | 500m |
| Memory Request | 250Mi x 3 = 750Mi | 250Mi |
This change reduced resource consumption by 67% while improving reliability. Loki already aggregates logs from all nodes, so the Agent can analyze everything from a single Deployment.
PostgreSQL Integration
Following CrowdSec's production recommendations, we configured LAPI to use PostgreSQL:
config:
config.yaml.local: |
db_config:
type: postgresql
user: crowdsec_owner_user
password: "${DB_PASSWORD}"
db_name: crowdsec
host: crowdsec-postgres.postgres-operator.svc.cluster.local
port: 5432
sslmode: require
The password is injected from a Kubernetes Secret created by postgres-operator. With PostgreSQL backend, LAPI can share decision data across restarts and enables horizontal scaling when needed.
One caveat: after switching from SQLite to PostgreSQL, existing machines and bouncers need to re-register. With auto_registration enabled, restarting the Agent and AppSec pods handles this automatically.
Verification: Penetration Testing
After resolving all integration challenges, we ran penetration tests to verify the WAF was working correctly.
The security team simulated various attack patterns - SQL injection attempts, directory traversal, and scanner tool signatures. This time, the CrowdSec Console showed the actual attacker IPs being detected and banned.
We confirmed that:
- Attack requests were blocked with 403 responses
- Attacker IPs appeared in LAPI's decision list
- Subsequent requests from banned IPs were rejected immediately
- The ban decisions synced to CrowdSec's community blocklist
The WAF was now functioning as intended.
Results
Detection Capabilities
- SQL injection attempts blocked
- Scanner tools (sqlmap, nikto) detected and banned
- Brute force login attempts throttled
- OWASP Top 10 attack patterns covered via AppSec rules
Operational Benefits
- Sub-millisecond decision latency (Lua cache)
- Centralized visibility via CrowdSec Console
- Prometheus metrics for monitoring
- Zero licensing cost
Key Takeaways
-
Zalando postgres-operator may have namespace restrictions. When StatefulSet creation silently fails, try deploying in the
postgres-operatornamespace withsecretNamespacepointing to your target namespace. -
PROXY Protocol and X-Forwarded-For can conflict. When using PROXY Protocol with cloud load balancers, avoid
use-forwarded-headers: true- the load balancer's internal IP may override the real client IP. -
Loki datasource is simpler than hostPath mounts. If you already have centralized logging, use it as Agent's datasource instead of wrestling with container log paths and permissions.
-
PostgreSQL is recommended for production. SQLite works for testing, but PostgreSQL enables persistent decision storage and horizontal scaling when needed.
Conclusion
Implementing CrowdSec on Kubernetes required solving several integration challenges specific to our infrastructure. The PostgreSQL namespace issue, client IP preservation through load balancers, and log collection mechanism each required investigation and non-obvious solutions.
The end result is a fully functional WAF protecting our public APIs at zero licensing cost. The community threat intelligence and real-time AppSec analysis provide defense-in-depth that would otherwise require expensive commercial solutions.
For teams considering CrowdSec, the distributed architecture is both its strength and complexity. Plan for integration challenges with your specific infrastructure, and the troubleshooting documented here may save you time.
References
- CrowdSec Official Documentation
- CrowdSec Helm Chart
- Ingress NGINX CrowdSec Bouncer Guide
- CrowdSec AppSec QuickStart
- Zalando Postgres Operator
- NGINX Ingress Controller ConfigMap
- Hetzner Load Balancer PROXY Protocol
Ready to scale your cloud infrastructure?
Let's discuss how CloudCops can help you build secure, scalable, and modern DevOps workflows. Schedule a free discovery call today.
Continue Reading

The AI Day 2 Problem: Why Your AI Agents Need DevOps
Companies are deploying LLMs, RAG pipelines, and AI agents into production — but nobody is thinking about what happens after the demo works. Observability, cost controls, backups, runbooks, and incident response for AI infrastructure.

The 5-Layer GitOps Pipeline We Use for Every Enterprise Client
How we structure GitOps across infrastructure, platform, security, observability, and application layers — and why treating them as one flat repo doesn't scale.

How We Migrated Apache Kafka from VMs to Kubernetes (AKS)
Lessons from migrating a production Kafka cluster, 60+ Elixir microservices, and an entire Ansible-managed infrastructure to Azure Kubernetes Service — including the five things that nearly derailed us.