Case Studies
Real-world cloud transformations. See how we help teams scale infrastructure, reduce costs, and accelerate delivery with modern DevOps practices.

Scaling Prometheus Monitoring with Thanos on Azure Kubernetes
How we helped a major e-commerce platform achieve unified, long-term metrics storage across 12 Kubernetes clusters using Thanos and Azure Blob Storage.

How We Migrated Apache Kafka from VMs to Kubernetes (AKS)
Lessons from migrating a production Kafka cluster, 60+ Elixir microservices, and an entire Ansible-managed infrastructure to Azure Kubernetes Service — including the five things that nearly derailed us.

Migrating a FinTech Platform from VMs to Kubernetes on AWS
A phased migration strategy that moved 40+ microservices from EC2 instances to Amazon EKS while maintaining PCI DSS compliance and achieving 45% cost savings.

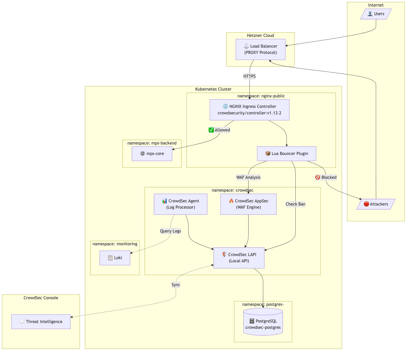
Implementing CrowdSec WAF on Kubernetes: A Practical Guide
How we implemented an open-source WAF solution for protecting public APIs on Kubernetes, including PostgreSQL integration, client IP preservation, and real-world troubleshooting.